IC204 не прошивается. NRC=31 код от блока. | benzpro

IC204 не прошивается. NRC=31 код от блока.

  • Автор темы Автор темы Haik22
  • Дата начала Дата начала

Haik22

Постоянный
Всем привет. Валяется приборка A2129004213, хочу поднять, но она мертвая совсем, никаких признаков жизни/лампочек/экранов. При прошивке блока она упала в бут и не детектится нормально. Хочу поднять, но при подключении, блок не распознается вообше. При отправке команд из списка Comprimitives с 10-20 раза, таки распознается, но это ничего не меняет. Никак не принимает прошивки. Всегда Error: Negative response received (31)
Изначально было
2049021203_001
2049028102_001
2049028302_001
2049028502_001
2129021705_001
eeprom родной, Мульт Xentry Connect, все хорошо ностроено, другие блоки прошиваются нормально.
 

Вложения

  • 000222.jpg
    000222.jpg
    163.8 KB · Просмотров: 80
Всегда Error: Negative response received (31)
0x31requestOutOfRangeThis response code indicates that the requested action will not be taken because the server has detected that the request message contains a parameter which attempts to substitute a value beyond its range of authority (e.g. attempting to substitute a data byte of 111 when the data is only defined to 100), or which attempts to access a dataIdentifier/routineIdentifer that is not supported or not supported in active session. This response code shall be implemented for all services, which allow the client to read data, write data or adjust functions by data in the server.

дальше сами думайте на что у вас ругается - по всратому скрину не понятно, а логи вывода вы не привели.
 
Ну про ошибку я прочитал в мануале, но что там может out of range, пока не понятно.
 
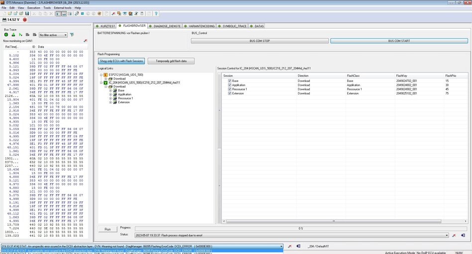
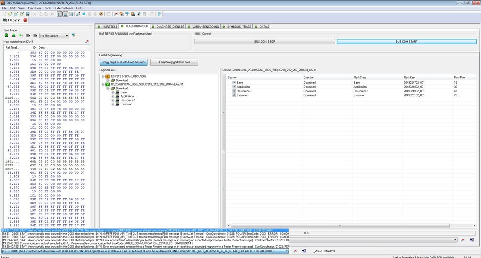
В последный раз была в буте, щас с трудом, с 10-15-го раза определяет вариант, но при прошивке выдает -
Код:
 STAT: The D-PDU API call has failed; DYN: PDU_ERR_EVT_PROT_ERR ErrorCode: eRT_PDU_API_CALL_FAILED   ( 0x0000D090 )
сообщение автоматически склеено:

Может есть отдельно бут для прошивки этого блока?
сообщение автоматически склеено:

Что-то данные на кан шине очень медленно идут или вообще не идут. Думаю что в этом и проблема при прошивании. Но как этот блок так умер не понятно. Есть ли какие нибудь параметры протокола кан, которые помогут?
 
Последние изменения:
Не у кого не было такого? Если долго спамить командами, то приборка идентифицируется, но опять, ничего не горит и никак не прошивается. Вот так виглятит финас когда блок подключился. Мне кажется бутлодер умер.
 

Вложения

  • Untitled.jpg
    Untitled.jpg
    121.3 KB · Просмотров: 57
может нужно вот так попробовать?
Stand E115 (BR204)
Stand E115 (BR207, 212)

Software ID: 05 60 00
DC Softwareteilenummer Base: A204 902 47 02 ZGS 001
DC Softwareteilenummer Application: A204 902 48 02 ZGS 001
DC Softwareteilenummer Ressource 1: A204 902 49 02 ZGS 001
DC Softwareteilenummer Ressource 2 (204): A204 902 50 02 ZGS 001
DC Softwareteilenummer Ressource 2 (207/212): A212 902 52 02 ZGS 001
DC Softwareteilenummer Extension: A204 902 51 02 ZGS 001
 
может нужно вот так попробовать?
Stand E115 (BR204)
Stand E115 (BR207, 212)

Software ID: 05 60 00
DC Softwareteilenummer Base: A204 902 47 02 ZGS 001
DC Softwareteilenummer Application: A204 902 48 02 ZGS 001
DC Softwareteilenummer Ressource 1: A204 902 49 02 ZGS 001
DC Softwareteilenummer Ressource 2 (204): A204 902 50 02 ZGS 001
DC Softwareteilenummer Ressource 2 (207/212): A212 902 52 02 ZGS 001
DC Softwareteilenummer Extension: A204 902 51 02 ZGS 001
А что там 6-oй?
 
Что-то по CBF не подключается, только SMR и то с 10-го раза.
сообщение автоматически склеено:

Всталяете всё ПО в во флеш браузер кроме A204 902 50 02 жмём RUN
Не получилось. A2049025202 вообще для ESP212.
сообщение автоматически склеено:

Что я делаю не так?
сообщение автоматически склеено:

 

Вложения

  • Untitled2.jpg
    Untitled2.jpg
    295.2 KB · Просмотров: 52
  • Untitled1.jpg
    Untitled1.jpg
    318.5 KB · Просмотров: 43
  • Untitled3.jpg
    Untitled3.jpg
    169.6 KB · Просмотров: 44
Последние изменения:
У тебя же определяется ПО 5 штук
сообщение автоматически склеено:

Наверно нужно и записать 5
Ну я знаю что нужно, но не прошиваются они никак.
сообщение автоматически склеено:

Так надо DC Softwareteilenummer Ressource 2 (207/212): A212 902 52 02
Можете сделать этот проект?
 
Последние изменения:
Назад
Верх